Logithèque
Vue actuelle : Fiche d'un logiciel
Debugging Hoo WinTail v4.2.0.976
Catégorie :
Licence :
Partagiciel
Editeur :
Prix :
49.95 USD
Taille :
1.4 MB
Mis à jour :
11/07/2011
Evaluation :
(0 Votes)
Plateformes :
Vista Win2000 Windows (Autres) Windows Server XP
Ce logiciel a déjà été téléchargé 445 fois

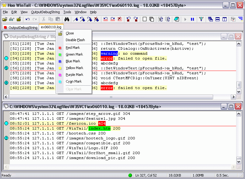
Hoo WinTail

Hoo WinTail is a real-time log monitor and log viewer for Windows like the UNIX tail -f utility. It could be used to view the end of a growing file. It is ideal for viewing application traces or server log in real-time. You can view the last part of a large file quickly without the need to load the entire file. Hoo WinTail could capture and display OutputDebugString (Windows debugging API) output as well. Hoo WinTail has many excellent features for debugging program and system administration: highlight filters, include and exclude filters, regular expression for filters, monitor multiple log files, bookmarks support, minimize to systray and flash systray icon to indicate new lines written and so on. Hoo WinTail is a file viewer only. It makes no changes to log files. It opens log files in read-only mode. When new lines are written to log file by other programs, Hoo WinTail reads the new lines and displays them.

Poster un commentaire
Gras [b]Texte[/b] Italique [i]Italique[/i] Souligné [u]Souligné[/u] Barré [strike]Barré[/strike]
Courriel [email=nobody@nobody.org]Nom[/email] Lien [url=http://www.website.com]Texte[/url] Ancre [anchor]Nom[/anchor] Image [img]http://www.website.com/image.jpg[/img] Insérer une image en provenance du site
Aligné à gauche [align=left]Texte[/align] Centré [align=center]Texte[/align] Aligné à droite [align=right]Texte[/align] Toute la largeur [align=justify]Texte[/text]
Couleur [color=#000000]Text[/color] Mise en forme [highlight=pascal]Texte[/highlight] Widgets Emoticons :code: [:code] Convertisseur HTML vers BBCode Convertisseur Word vers BBCode
Prévisualisation Vérification de l'orthographe

Copier Coller Couper Tout sélectionner
Tout effacer Insérer la date Insérer l'heure Insérer la date et heure Insérer votre IP
Liste [list=square][item]BlaBla[/item][/list] Liste Numérotée [list=decimal][item]BlaBla[/item][/list]
Citation [quote=name]Texte[/quote] Spoiler [spoiler]James est le meurtrier![/spoiler]
Tout en majuscules [uppercase]Texte[/uppercase] Tout en minuscules [lowercase]Texte[/lowercase] l33t [l33t]Je suis un nerd[/l33t] Texte en indice [sub]Texte[/sub] Texte en exposant [sup]Texte[/sup] Taille du texte [size=8]Texte[/size]






Ada
CSS
Cobol
CPP
HTML
Fortran
Java
JavaScript
Pascal
Perl
PHP
Python
SQL
VB
XML
Anon URL
DailyMotion
eBay
Flickr
FLV
Google Video
Google Maps
Metacafe
MP3
SeeqPod
Veoh
Yahoo Video
YouTube
6px
8px
10px
12px
14px
16px
18px
Informaticien.be - © 2002-2026 AkretioSPRL  - Generated via Kelare
The Akretio Network: Akretio - Freedelity - KelCommerce - Votre publicité sur informaticien.be ?