Logithèque
Vue actuelle : Fiche d'un logiciel
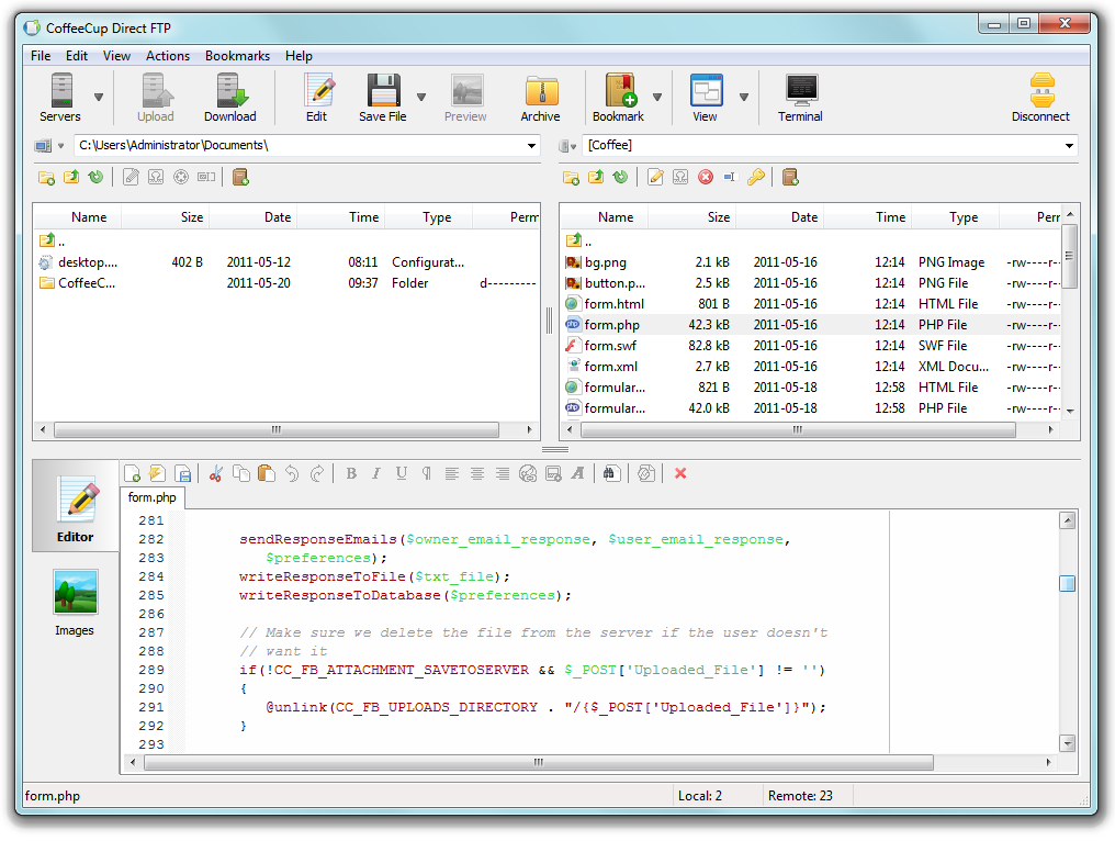
Clients FTP CoffeeCup Direct FTP v6.9.2014
Catégorie :
Licence :
Partagiciel
Editeur :
Prix :
39.00 USD
Taille :
6.1 MB
Mis à jour :
07/12/2012
Evaluation :
(0 Votes)
Plateformes :
Vista XP
Ce logiciel a déjà été téléchargé 250 fois
CoffeeCup Direct FTP

CoffeeCup Direct FTP is a dynamic piece of software that helps make the FTP process intuitive and easy. It's with you every step of the way from making last-minute edits to previewing, organizing and uploading your work, and then backing it up, just in case. CoffeeCup Direct FTP was designed to be user friendly, but just because it's easy to use doesn't mean it's not powerful. It only takes two clicks to connect to your server, and one click to preview your Webpages and images. If you're satisfied with what you see, all you have to do is hit Save, and Direct FTP handles the rest for you, automatically saving the changes directly to your Website. It even lets you keep an eye on the whole process with the FTP Activity Pane. This neatly ordered window makes complicated FTP logs a thing of the past, giving you a clear overview of the status of your file uploads and downloads. It even lets you pause or cancel your file transfers. Direct FTP offers full-fledged local and remote file management, so you can add, move, and launch files all with a simple double-click. And because file transfers often take place between a pair of folders, we created a neat feature we call Combo Bookmarks. This helpful tool takes you to your local and corresponding remote folder with just two clicks! Direct FTP is the only FTP software that incorporates a full-featured HTML editor. This means you can easily create, edit, or update a new Webpage, and then save the document locally, directly to your server, or both. Just drag a file to the Edit window to make changes. HTML Code Completion helps you make edits faster, and at the same time ensures that your code is clean.

Poster un commentaire
Gras [b]Texte[/b] Italique [i]Italique[/i] Souligné [u]Souligné[/u] Barré [strike]Barré[/strike]
Courriel [email=nobody@nobody.org]Nom[/email] Lien [url=http://www.website.com]Texte[/url] Ancre [anchor]Nom[/anchor] Image [img]http://www.website.com/image.jpg[/img] Insérer une image en provenance du site
Aligné à gauche [align=left]Texte[/align] Centré [align=center]Texte[/align] Aligné à droite [align=right]Texte[/align] Toute la largeur [align=justify]Texte[/text]
Couleur [color=#000000]Text[/color] Mise en forme [highlight=pascal]Texte[/highlight] Widgets Emoticons :code: [:code] Convertisseur HTML vers BBCode Convertisseur Word vers BBCode
Prévisualisation Vérification de l'orthographe

Copier Coller Couper Tout sélectionner
Tout effacer Insérer la date Insérer l'heure Insérer la date et heure Insérer votre IP
Liste [list=square][item]BlaBla[/item][/list] Liste Numérotée [list=decimal][item]BlaBla[/item][/list]
Citation [quote=name]Texte[/quote] Spoiler [spoiler]James est le meurtrier![/spoiler]
Tout en majuscules [uppercase]Texte[/uppercase] Tout en minuscules [lowercase]Texte[/lowercase] l33t [l33t]Je suis un nerd[/l33t] Texte en indice [sub]Texte[/sub] Texte en exposant [sup]Texte[/sup] Taille du texte [size=8]Texte[/size]






Ada
CSS
Cobol
CPP
HTML
Fortran
Java
JavaScript
Pascal
Perl
PHP
Python
SQL
VB
XML
Anon URL
DailyMotion
eBay
Flickr
FLV
Google Video
Google Maps
Metacafe
MP3
SeeqPod
Veoh
Yahoo Video
YouTube
6px
8px
10px
12px
14px
16px
18px
Informaticien.be - © 2002-2026 AkretioSPRL  - Generated via Kelare
The Akretio Network: Akretio - Freedelity - KelCommerce - Votre publicité sur informaticien.be ?